今天,好像见证了属于SD时代的消亡。

AITNT-国内领先的一站式人工智能新闻资讯网站
# 热门搜索 #
今天,好像见证了属于SD时代的消亡。
6838点击    2025-10-13 11:56

看到了一篇内容,心里有些感慨。


虽然稍微有一点夸大,但是在我看到这个消息的一瞬间,我真的感觉,一个旧时代。


消逝了。


起因,是因为liblib发了一个公告。


他们决定,把liblib升级到2.0,有新的品牌,有新的logo,有新的界面,有新的功能。


今天,好像见证了属于SD时代的消亡。


liblib,国内最著名的模型开源社区,也是国内之前最大SD生态开源社区没有之一。


但是这些东西都不重要。


重要的是,他们官方推文里面的一段话。


看的,我真的鼻子一酸。


今天,好像见证了属于SD时代的消亡。


“而在随后近一段时间里,开源生态有些遇冷,我们也似乎变得有些沉默...越来越多的新用户不会用了、也找不到方向。


越来越多的用户,不会用了。


终于还是走到了这一天。


2025年了啊,还有谁记得,当年SD开源的蓬勃发展,点亮了整个AI圈的光芒啊。


是啊,还有谁记得,那个辉煌但稍纵即逝的时代啊。


忽然想起了自己最初写“数字生命卡兹克”时的那个冬天,2023年初,Stable Diffusion正是火到不可一世的时候。


那时候,我才刚开始做内容,只有可怜的30个粉丝,每篇文章的阅读量不到100。


但是没想到的是,我发布的第二篇文章,就是关于Stable Diffusion画美女的教程,这篇文章竟然突然爆了,阅读量破了万,也为我积累了最初的500个粉丝。


今天,好像见证了属于SD时代的消亡。


那个时候的惊喜,我至今记得清清楚楚。


不知道现在读到这里的你们,还有没有从那个时候就关注我的老粉丝?谢谢你们一直在看我的文章,谢谢你们见证了我一路的成长与变化。


在那个时候,在赛博佛祖@秋業aaaki的整合包加持下,SD被推向了普罗大众,我相信你们一定有很多人,都下载过这个整合包。


今天,好像见证了属于SD时代的消亡。


那个开源的、免费的、能够完全本地运行的生成模型,第一次让普通人感受到AI绘图的魔力。


还有,搞涩涩的能力。


有人用它生成了油画,有人用它创造了赛博朋克城市,有人用它造出了全新的动漫风格,还有人只是单纯地天真地用它生成无数老色批美女图片。


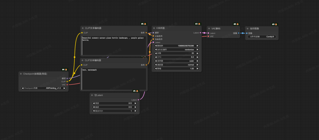
我不知道你们还记不记得,那个朴素的甚至可以说是丑陋的WebUI界面。


今天,好像见证了属于SD时代的消亡。


上面是写Prompt的地方,下面是一排密密麻麻的天书一样的参数:反响prompt、迭代次数、采样方法、CFG、Seed等等。


我记得我为了了解他们的原理,还学了很久很久。


调好参数,点一下生成按钮。


一张漂亮的画作,就出现了。对于一个干了很多年的设计师来说,那种感觉,太震撼了。


那是一种,你亲手,触摸到了魔法的感觉。


然后,在WenUI之后,ComfyUI也来了。


今天,好像见证了属于SD时代的消亡。


这个生态,爆炸式地成长了起来。


那个时候,显卡成为了大家最大的阻碍,很多人的消费级卡比如4060之类的,极其容易爆显存,为了能更快的精度更高的跑图,很多人开始去各种云上租算力,或者找一些各种各样的部署了SD的在线网站。


后来,Liblib横空出世,一统江湖,成了中国最大的SD模型社区,也成了线上AI绘图的首选网站。


那是一个野蛮生长的英雄辈出的时代,诞生了无数的巨佬。


Dynamic Wang、Nenly同学、zho、海辛、阿文、青龙圣者...


每一个,都是这个圈子里,响当当的名字。


而除了SD之外,我们業有了改变了整个AI绘图行业的真神插件,ControlNet。


今天,好像见证了属于SD时代的消亡。


我们第一次,可以精准地控制画中人物的姿态,可以完美地复刻一张图的构图。


今天,好像见证了属于SD时代的消亡。


AI绘画,从一个随机的开盲盒式的抽卡游戏,变成了一个真正可控的,创作工具。


我们有了在2023年,把AI视频,硬生生从一滩烂泥扶上墙的EbSynth和AnimateDiff。


那时候,我们用着最简陋的工具,把一张张静止的图片,炼成了第一批,虽然卡顿、虽然充满了闪烁,但确确实实,在动的,视频。


我们有了开启了一整个视觉风格流派的Deforum。


今天,好像见证了属于SD时代的消亡。


那些迷幻的又扭曲,在梦境里无限延伸的镜头,定义了那个时代里,我们对AI视频美学的,最初的想象。


那个时候的我们,是幸福的。


我还记得,那时候,liblib、Civitai,是我每天都要逛无数遍的平台。


看看有没有新模型发布,有没有新插件出现。我们像海绵一样,疯狂地吸收着社区里大神们分享的最新的玩法。


我们可以花一整个通宵,去炼一个叫LoRA的只有几十兆的小模型,就为了让AI,能画出我们最喜欢的那个动漫角色。


我们会在论坛上,为了“Euler”和“DPM++ 2M Karras”到底哪个采样器更好,吵得面红耳赤。


我们把一段好的Prompt,当成是真理。


在网上看到一张惊艳的图,第一反应,就是扒下它的Prompt和模型,看看作者到底怎么生出来的,是不是混了好几个模型。


今天,好像见证了属于SD时代的消亡。


那是一个,属于极客的,属于拓荒者的,属于那些,愿意为了一个像素级的完美,去死磕一整天的,黄金时代。


可是人啊,总是善于遗忘的动物。


这些名字,这些工具,似乎还在昨天,但转眼之间,已经变得陌生,变得遥远。


两年多过去,技术飞速迭代的同时,AI绘图门槛,也随之大幅降低。最初的以SD为首的开源生态,伴随着巨大的自由,也伴随着巨大的门槛。


Prompt怎么写?什么是CFG scale?Seed值又是什么意思?怎么调整采样步骤?数十上百个节点,究竟该怎么连接才能出好图?这些节点为什么又报错了?


这些问题,每一个新进入这个领域的人,都曾痛苦地问过无数遍。


渐渐地,人们开始厌倦了这种复杂,甚至有些被吓跑了。


而商业总是朝着简单、易用、普惠的方向演进着。


于是,GPT-4o、NanoBanana、Seedream这些更简单更方便的用嘴改图的模型诞生了。


今天,好像见证了属于SD时代的消亡。


今天,好像见证了属于SD时代的消亡。


他们越来越简单,越来越被更多大众用户所喜欢和接纳。


他们的出现,当然无疑是巨大进步,但同时,也无声地宣告了另一个时代的落幕。


就像汽车取代了马车,就像电灯取代了油灯,旧的技术终将被新的技术所取代,这就是宿命。


而liblib的转型,还有整个2.0品牌的升级,只是这场宿命的最好注解。


大家都要,向前看。


现在回想起来,我有多久没有打开过选择过Stable Diffusion 1.5的那些模型了?


技术更迭、生态更替本就是正常的现象。


所以,如果再回头看liblib 2.0的更新,你就能感受到,这股宿命般的定局。


他们选择,前往新时代,去拥抱更大的用户群,成为,AI设计圈里的,Monica。


他们集成了几乎所有的AI绘图模型,Seedream、Midjourney、Qwen等等。


今天,好像见证了属于SD时代的消亡。


也集成了几乎所有的AI视频模型。


今天,好像见证了属于SD时代的消亡。


而且,他们还做了特效模板功能,你也能在上面找到各种各样的特效模板,一键复刻,效果还不错,有点海外的很火的那个higgsfield的感觉。


今天,好像见证了属于SD时代的消亡。


所有的东西,都在降门槛,做集成。


他们,成为了,一个一站式的,创作平台。


虽然ComfyUI和WebUI还保留,但是你我都懂,有些东西,一去不复返了。


今天,好像见证了属于SD时代的消亡。


作为一个商业公司,作为一个需要赚钱养团队的公司,这个改动无可厚非,甚至我相信他们,liblib2.0升级后,相比于原来,能扩大10倍的用户群,能挣到更多的钱,能带来更多的留存。


本身国外这种一站式平台+素材站的商业模式就还不错,比如freepic、krea,也被证明了确实是成功过。


我只是有一点悲伤。


来自一个亲身经历过那段时光的,一个老狗的失落。


AI的变化,实在是太快了。


快到,明明只有两年多,我们却好像,走过了10年。


虽然属于SD的时代过去了。


但,社区没有消亡,它只是进化了。


工具会消失,但是品味,却永远不会。


只要那些最棒的创作者还在。


而他们,一直都在。


新时代的故事,才刚刚开始。



文章来自于微信公众号 “数字生命卡兹克”,作者 “数字生命卡兹克”

关键词: AI新闻 , liblib , AI作图 , AI生图
AITNT-国内领先的一站式人工智能新闻资讯网站
AITNT资源拓展
根据文章内容,系统为您匹配了更有价值的资源信息。内容由AI生成,仅供参考
1
免费使用GPT-4o

【免费】ffa.chat是一个完全免费的GPT-4o镜像站点,无需魔法付费,即可无限制使用GPT-4o等多个海外模型产品。

在线使用:https://ffa.chat/

2
prompt

【开源免费】LangGPT 是一个通过结构化和模板化的方法,编写高质量的AI提示词的开源项目。它可以让任何非专业的用户轻松创建高水平的提示词,进而高质量的帮助用户通过AI解决问题。

项目地址:https://github.com/langgptai/LangGPT/blob/main/README_zh.md

在线使用:https://kimi.moonshot.cn/kimiplus/conpg00t7lagbbsfqkq0